AMD Frame Latency Meter (FLM)
AMD Frame Latency Meter (FLM) measurement tool is a must-have for anyone who wants to measure the response time of their games with mouse events.
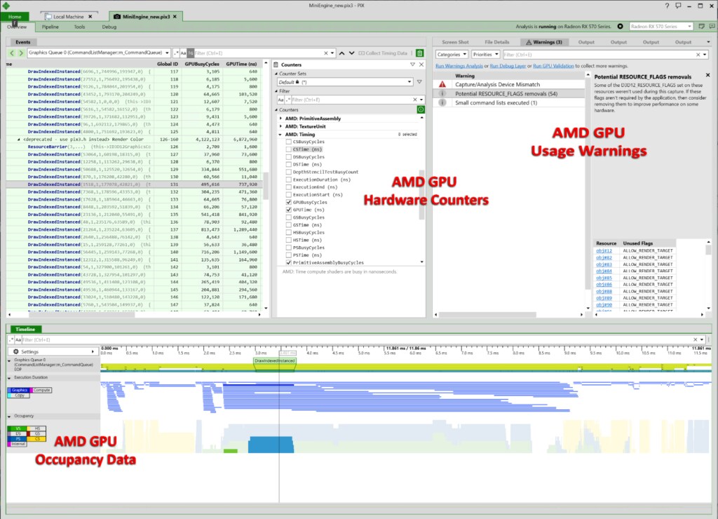
Microsoft PIX is the premiere integrated performance tuning and debugging tool for Windows game developers using DirectX 12. PIX enables developers to debug and analyze the performance of Direct3D 12 graphics rendering using high precision timing and hardware-specific GPU performance features.
With the June 2018 release, PIX includes a new GPU Command Occupancy Data graph swimlane that is fully supported on all current AMD GPU’s, including: AMD Radeon™ Vega, AMD Radeon™ RX, and the Intel® Core™ i7 Processor with Radeon™ RX Vega M graphics.
The new version of PIX is available at https://blogs.msdn.microsoft.com/pix/download/
The GPU Command Occupancy Data displays the Direct3D 12 shader stage utilization of each Draw and Dispatch command as it is executed by the GPU: Vertex Shader, Hull Shader, Domain Shader, Geometry Shader, Pixel Shader, Compute Shader, and/ or non-Direct3D 12 mappable Internal GPU Shader stage.
The functionality to enable the new PIX GPU Occupancy Data is already shipping in all AMD GPU drivers, and does not require any additional changes, downloads, or installation.

Developers should use the GPU Command Occupancy Data to determine 1) where the GPU is idle (identified by gaps in the occupancy data), 2) where the GPU is under-utilized (identified by less than 100% utilization), or 3) in concert with long duration command execution where contention is preventing commands from executing in a shorter timeframe.
AMD also fully supports GPU-specific hardware counters on all GPU’s, as well. These GPU-specific hardware counters provide the developer key insight into timing, utilization, and throughput of each command as it is executed on the GPU.
AMD GPU-Specific Usage Warnings and Guidelines are integrated into PIX that enable the developer to easily and immediately identify any Direct3D 12 API usage which could lead to lower performance on AMD GPU’s.
AMD also fully supports Dr. PIX, which provides a set of queries that analyze full or partial selected GPU workloads in different ways, measuring statistics to determine how performance is affected by modifying the workload. Dr. PIX is accessed in the Tools tab after opening a GPU capture.
The AMD GPU-specific statistics are available on the Dr. PIX Bandwidth tab, and include GPU Cache, VRAM, Color Buffer, and Depth Buffer transfer statistics. This data is also available as separate GPU-specific hardware counters.
